utility access lights km beauty around table
Look This Also
chapter 2 light rail transit vehicles track design handbook for light rail transit second edition the national academies press
house for sale in provence alpes cote d azur var 83 lorgues french property com in 2020 house residential house french property
the volkswagen light commercial vehicles now available with ali sons co abu dhabi al ain united arab emiraes commercial vehicle volkswagen logistics
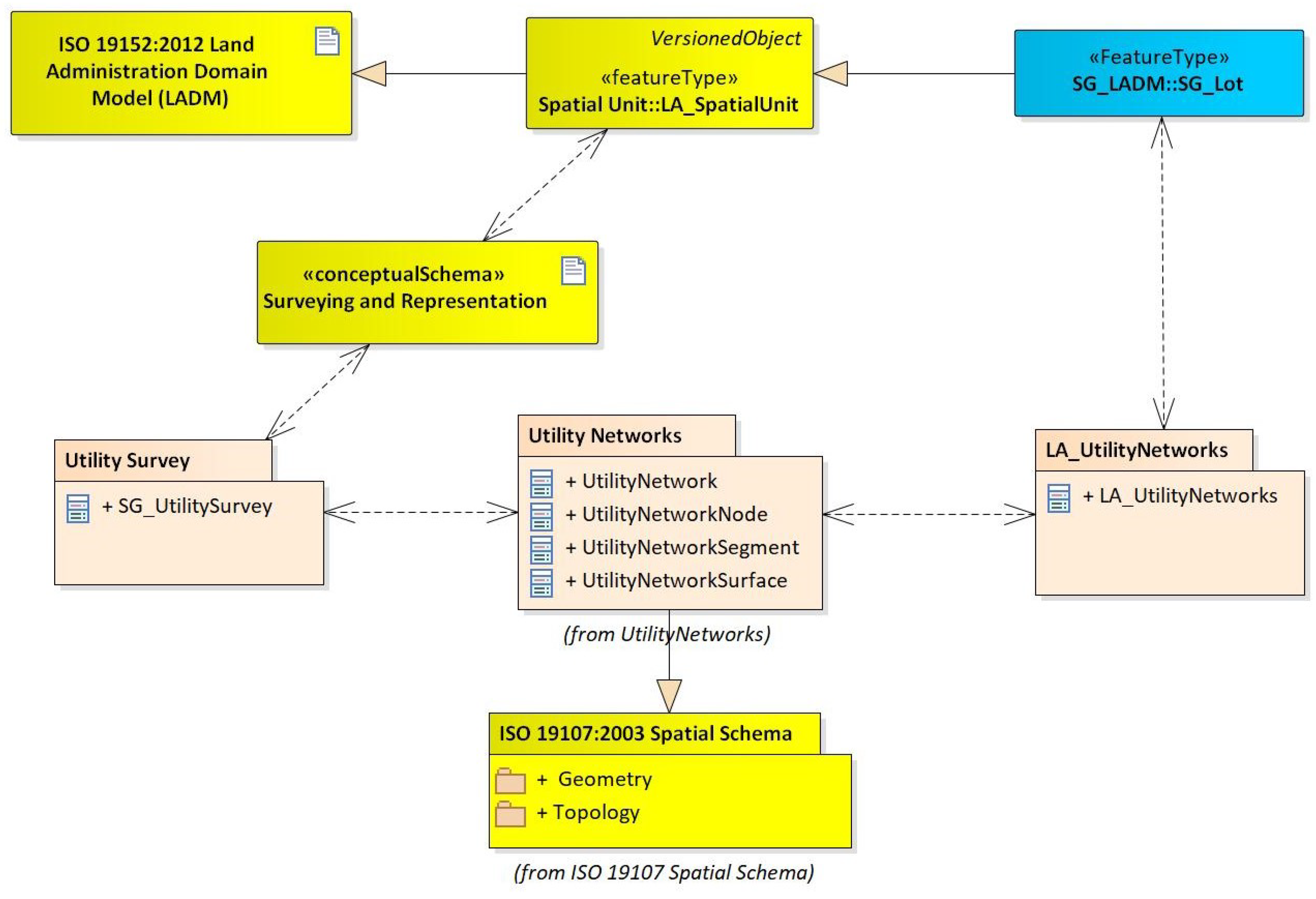
remote sensing free full text towards an underground utilities 3d data model for land administration html
amber park review 32 500 sqft rooftop facilities perched 22 levels up property blog singapore stacked homes
primary objects a new line of modular furniture from henrybuilt kitchen islands included remodelista modular furniture furniture remodelista
yagan square a local project of major investment with a clear cultural design idea makeup rooms bedroom decor beauty room
mini beadboard clothes drying rack in 2021 clothes drying racks laundry room drying rack drying rack laundry
pullouts with side access and a plug in at the back dressing room design built in vanity closet vanity
verdale condo review set in greenery creative internal storage spaces property blog singapore stacked homes
https encrypted tbn0 gstatic com images q tbn and9gctwge vbjx asw6wizn5 nggy3v9nospxsshqycxqqbl kmksp usqp cau
distinctivehouseplans com beach coastal caribbean house plans single family contem luxury house plans modern contemporary house plans house plans mansion




















